世良情感网
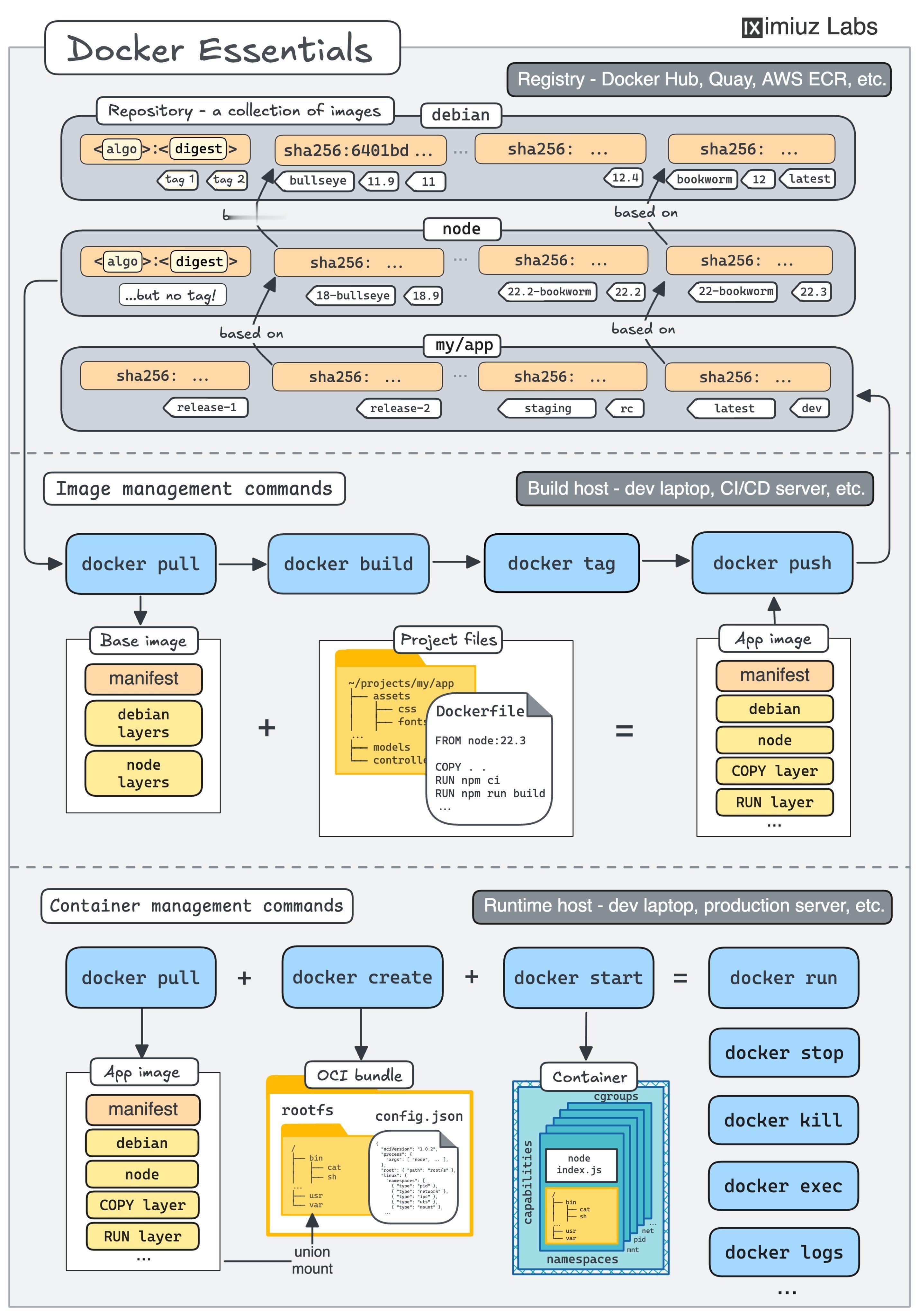
Docker速查表。制图:IvanVelichko
蚁工厂
2025-10-05 12:05:40
Docker速查表。
制图:Ivan Velichko
0
阅读:0
蚁工厂
感谢大家的关注
作者最新文章
1
博文:如何从头开始构建一个小型的GPT模型www.k-a.in/pyt-mini
2
杨立昆这句话一下子想到了小约翰可汗的名言, 美国学术界正在遭受可持续性的竭泽而渔
3
想知道哈佛留子们现在咋样
4
AllinSSL 是一个集证书申请、管理、部署和监控于一体的SSL证书全生命周期
5
Claude 4 提示词的中文翻译:此助手是克劳德,由Anthropic公司创建
6
小米发布搭载3nm自研芯片旗舰产品 截几张极客湾的评测图。确认是台积电工艺。性能
7
Hotspot,一个由 KDAB 开发的开源项目,旨在为 Linux 提供一个图
8
Claude 4 提升主要在代理任务、编码和数学方面
9
午后算法书系列:三本关于群体智能算法的小册子 algorithmafternoo
10
Win11 系统精简工具地址:github.com/Raphire/Win11D
热门分类
推荐
热榜
军事
NBA
体育
社会
明星八卦
娱乐
财经
科技
汽车
历史
国际
游戏
动漫
公益
搞笑
商业
互联网
数码
国际足球
房产
家居
时尚
科学探索
职场
育儿
股票
教育
影视
情感
热点
中国军情
武器
中国南海
中国足球
亚洲杯
科比
综合体育
CBA
投资
大咖秀
外汇
创业
风口
SUV
豪车
概念车
优惠
新能源
美国
欧洲
朝日韩
俄罗斯
孕期
街拍
婚姻
正能量
科技
TOP
1
家人们速码!2025荣耀手机闭眼入清单来啦宝子们,2025想换荣耀手机却挑花
2
【荣耀500Pro将搭载高通骁龙8至尊版拥有2亿像素主摄】据最新爆料,荣耀正
3
关于华为Mate80系列大家更期待什么?1、麒麟90302、HarmonyO
4
华为Mate80系列真机曝光,这个颜值还满意吗?从目前流出的信息来看,华为
5
友商傻眼了吧[捂脸哭]荣耀彻底杀疯了!这样几乎无可挑剔的配置就是掀桌子的节奏。说
6
我去,我去,看了努比驼发布会快剪视频,针针的笑不活了[大笑]赶脚上这努比驼Z80
7
Mate80长得这样?很多博主说是十一月发布,大家拭目以待吧,看看这
8
荣耀500系列配置前瞻,含荣耀500与荣耀500Pro。屏幕上,前者6.5英寸
9
荣耀Magic8Pro不管国内还是国外,信号都是棒棒哒。刚刚看到数码圈内大佬,
10
5年过去了,华为旗舰首发依然没有涨价。5年过去了,从mate40到现在的Ma
科技
最新文章
1
华为Mate80系列真机曝光,这个颜值还满意吗?从目前流出的信息来看,华为
2
荣耀Magic8Pro不管国内还是国外,信号都是棒棒哒。刚刚看到数码圈内大佬,
3
Mate80长得这样?很多博主说是十一月发布,大家拭目以待吧,看看这
4
大家还是听我一句劝不要轻易入手荣耀GT,不是这手机不行,反而是在这个价位段太强
5
【荣耀500Pro将搭载高通骁龙8至尊版拥有2亿像素主摄】据最新爆料,荣耀正
6
友商傻眼了吧[捂脸哭]荣耀彻底杀疯了!这样几乎无可挑剔的配置就是掀桌子的节奏。说
7
家人们速码!2025荣耀手机闭眼入清单来啦宝子们,2025想换荣耀手机却挑花
8
我去,我去,看了努比驼发布会快剪视频,针针的笑不活了[大笑]赶脚上这努比驼Z80
9
荣耀500系列配置前瞻,含荣耀500与荣耀500Pro。屏幕上,前者6.5英寸
10
荣耀Magic8Pro和vivoX300Pro对比荣耀Magic8P